About the author
JD Armada is a Developer Advocate at Elastic, where he helps developers build powerful AI-driven applications using search technologies, vector databases, and emerging frameworks like the Model Context Protocol (MCP). With a background in software engineering and a passion for agentic AI systems, JD creates technical content, demos, and tools that make cutting-edge concepts accessible and practical.
Author's articles

December 29, 2025
Creating reliable agents with structured outputs in Elasticsearch
Explore what structured outputs are and how to leverage them in Elasticsearch to ground agents in the most relevant context for data contracts.

November 25, 2025
Top Elastic Agent Builder projects and learnings from Cal Hacks 12.0
Explore the top Elastic Agent Builder projects from Cal Hacks 12.0 and dive into our technical takeaways on Serverless, ES|QL, and agent architectures.

November 6, 2025
Building a knowledge agent with semantic recall using Mastra and Elasticsearch
Learn how to build a knowledge agent with semantic recall using Mastra and Elasticsearch as a vector store for memory and information retrieval.

August 6, 2025
How to display fields of an Elasticsearch index
Learn how to display fields of an Elasticsearch index using the _mapping and _search APIs, sub-fields, synthetic _source, and runtime fields.

July 1, 2025
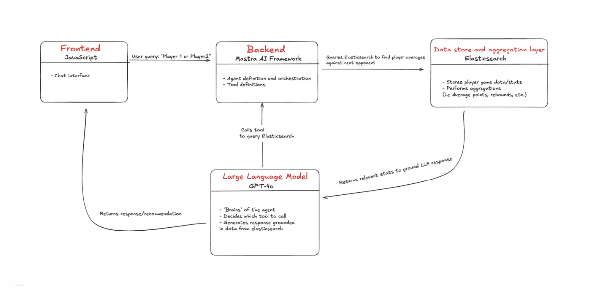
Building an agentic RAG assistant with JavaScript, Mastra and Elasticsearch
Learn how to build AI agents in the JavaScript ecosystem

June 12, 2025
The current state of MCP (Model Context Protocol)
Learn about MCP, project updates, features, security challenges, emerging use-cases, and how to tinker around with Elastic’s Elasticsearch MCP server.